Cinématique

Front-end de DotClear

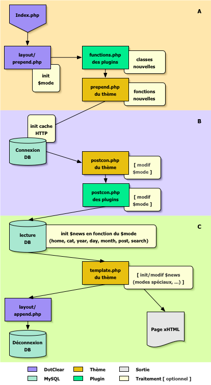
Voilà un schéma qui présente les étapes de constructions d'une page générée par DotClear. Ce schéma est utile pour comprendre à quel moment un fichier d'un plugin ou d'un thème est invoqué et par conséquent où positionner le code utile :

Workflow du frontend

Zones :

  • A : partie préparatoire (déclarations des variables, des fonctions utilisables, …) avec en particulier la mise en place du mode courant (home, cat, year, day, month, post ou search).
  • B : connexion à la base de donnée, initialisation du cache HTTP, le thème ou les plugins peuvent à ce moment définir des modes spéciaux (Galerie, Related, Toc, …).
  • C : correspond au traitement du mode positionné dans la partie A (éventuellement modifié dans la partie B) et à la génération de la page.

Back-end de DotClear

Ici il s'agit des étapes de génération de la page d'administration des outils (plugins) de DotClear :

Workflow du backend (outils)

Zones :

  • A : préparation et affichage du début de la page comprenant l'entête et le début du corps. Le plugin prépare à ce moment son contenu en fonction du contexte et peut si nécessaire définir une partie incluse dans l'en-tête via la variable PLUGIN_HEAD.
  • B : Affichage du contenu du plugin (PLUGIN_BODY) s'il existe sinon de la liste des plugins installés et actifs.
  • C : Affichage de la fin de la page.

Wiki powered by Dokuwiki.